浅谈GPT-2、LlaMA与Qwen架构的对比分析

九月份投递完第一篇论文初稿以后,认真把三个经典大模型架构的源代码阅读、复现了一遍。动机出于以下因素:首先,暑假期间读完了Sebastian Raschka大佬写的Build a Large Language Model (From Scratch)这本书,把GPT-2的完整架构熟悉了一遍,但是一些具体的细节设计和GPT源代码还是有些区别。其次,考虑到后续论文复现的工作大多是建立在transformers库中的源代码基础之上,索性多花费了一些时间把“LLM三驾马车”的架构设计对比学习一下,知道后续在此基础之上如何去修改、动哪里。

全文是我在认真阅读并复现了GPT-2、LlaMA-2与Qwen3的transformers源代码后撰写的架构设计对比分析,如有失偏颇,烦请给位读者大佬们批评指正!

Top-Down

开篇先宏观理一下我对三个架构设计的对比分析:

  • 整体架构设计上LLaMA的架构设计要比GPT架构更简洁,LLaMA舍弃了GPT架构中首位的Dropout层。
  • 相比于GPT-2的绝对位置编码,Llama使用ROPE旋转位置编码
  • 相比于GPT-2中的LayerNorm层归一化,Llama使用的是RMSNorm层归一化,并且RMSNorm层主要用在LlamaDecoder、LlamaAttention块前后、以及最后经过MLP输出后
  • 在MLP层的设计上,LLaMA使用的SwiGELU激活+门控制方法,GPT使用GELU激活+Conv1D线性变换的方式。
  • Qwen2的源代码基本上和LLaMA源代码保持一致,相比于GPT-2和Llama架构增加了self.sliding_window滑动窗口注意力部分。
  • Qwen3的源代码基本上和Qwen2源代码保持一致,只是相比于Llama和Qwen2,在计算注意力的时候增加了self.q_norm和self.k_norm的RMSNorm归一化层,提升训练的稳定性。

具体展开

LlaMA的简洁如何体现?

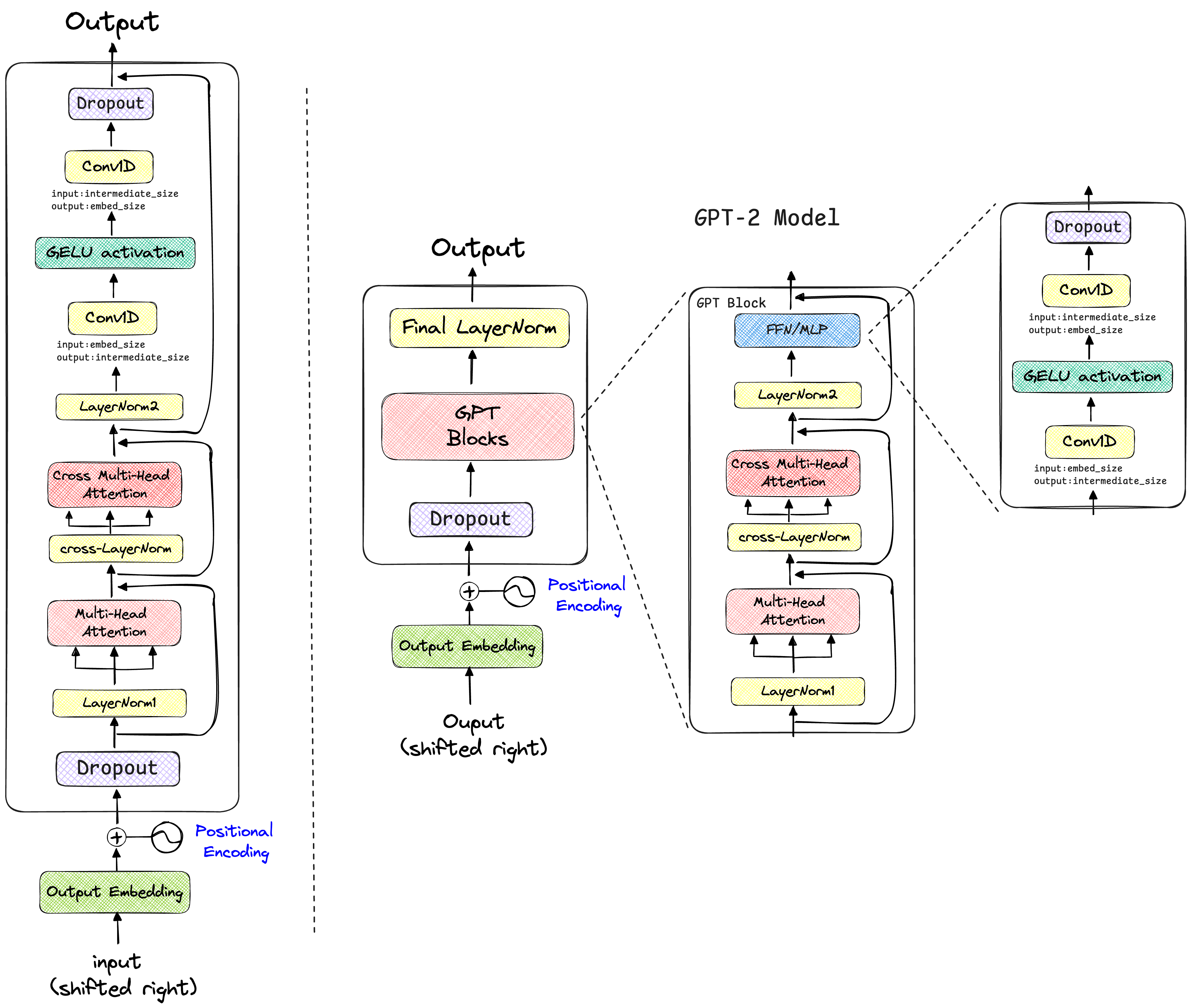
在GPT-2中,输入的词嵌入(Token Embeddings)和位置嵌入(Position Embeddings)相加后,会立刻经过一个nn.Dropout层,然后再进入Transformer的Decoder层堆栈。Llama直接将词嵌入送入Decoder层,省去了这个初始的Dropout。

通过阅读transformers库中的源代码,我绘制了GPT-2与LLaMA的模型架构对比图,如下所示:

gpt-2

llama

观察上述架构设计图可知,实际上GPT-2和LlaMA的架构设计细节与《Attention is All You Need》、《Improving Language Understanding by Generative Pre-Training》论文里面绘制的模型架构图是有所区别的。

实际的数据转换过程应该是,经过位置编码后,进入模型的主体部分,GPT-2的数据流动过程为DropOut层 -> GPT Blocks -> Final LayerNorm,而LlaMA简洁就体现在去掉了GPT-2经过绝对位置编码后的Dropout层,使得输入数据经过旋转位置编码后,直接进入LlaMADecoderBlocks层,所以Llama模型的数据流动过程只有LlaMADecoderBlocks -> LlamaRMSNorm。

DecoderBlock

在DecoderBlocks里面,GPT-2主要先经过了多头注意力层,之后再经过多头掩码注意力块,之后输入到FFN网络中;而Llama的DecoderBlocks层中,只有一个多头注意力层计算块,之后便输入到LlamaRMSNorm层中;Qwen的DecoderBlocks基本上就是“继承”了Llama的源代码,只是注意力块与Llama模型有所不同。

通过阅读源代码,描绘了三个模型的DecoderBlock架构设计对比图如下所示:

decoderblock

GPT-2使用标准的LayerNorm,而Llama的RMSNorm省去了LayerNorm中的“减去均值”这一步,只保留了“除以方差”的缩放,计算量更小,实验证明在性能上几乎没有损失。

三个模型的DecoderBlock层源代码如下:

1
2
3
4
5
6
7
8
9
10
11
12
13
14
15
16
17
18
19
20
21
22
23
24
25
26
27
28
29
30
31
32
33
34
35
36
37
38
39
40
41
42
43
44
45
46
47
48
49
50
51
52
53
54
55
56
57
58
59
60
61
62
63
64
65
66
67
68
69
70
71
72
73
74
75
76
77
78
79
80
81
82
83
84
85
86
87
88
89
90
91
92
93
94
95
96
97
98
99
100
101
102
103
104
105
106
107
108
109
110
111
112
113
114
115
116
117
118
119
120
121
122
123
124
125
126
#下面是GPT的前向传播逻辑
class GPT2Block():
def __init__(self, config, layer_idx=None):
super().__init__()
hidden_size = config.hidden_size
inner_dim = config.n_inner if config.n_inner is not None else 4 * hidden_size

self.ln_1 = nn.LayerNorm(hidden_size, eps=config.layer_norm_epsilon)
self.attn = GPT2Attention(config=config, layer_idx=layer_idx)
self.ln_2 = nn.LayerNorm(hidden_size, eps=config.layer_norm_epsilon)

if config.add_cross_attention:
self.crossattention = GPT2Attention(config=config, is_cross_attention=True, layer_idx=layer_idx)
self.ln_cross_attn = nn.LayerNorm(hidden_size, eps=config.layer_norm_epsilon)

self.mlp = GPT2MLP(inner_dim, config)

def forward(
...
) -> Union[tuple[torch.Tensor], Optional[tuple[torch.Tensor, tuple[torch.FloatTensor, ...]]]]:
residual = hidden_states
hidden_states = self.ln_1(hidden_states)
attn_output, self_attn_weights = self.attn(
...
)
# residual connection
hidden_states = attn_output + residual

if encoder_hidden_states is not None:
# add one self-attention block for cross-attention
if not hasattr(self, "crossattention"):
raise ValueError(
f"If `encoder_hidden_states` are passed, {self} has to be instantiated with "
"cross-attention layers by setting `config.add_cross_attention=True`"
)
residual = hidden_states
hidden_states = self.ln_cross_attn(hidden_states)
cross_attn_output, cross_attn_weights = self.crossattention(
...
)
# residual connection
hidden_states = residual + cross_attn_output

residual = hidden_states
hidden_states = self.ln_2(hidden_states)
feed_forward_hidden_states = self.mlp(hidden_states)
# residual connection
hidden_states = residual + feed_forward_hidden_states

outputs = (hidden_states,)
if output_attentions:
outputs += (self_attn_weights,)
if encoder_hidden_states is not None:
outputs += (cross_attn_weights,)

return outputs

#----------------------
#下面是LlaMA的前向传播逻辑
class LlamaDecoderLayer():
def __init__(self, config: LlamaConfig, layer_idx: int):
super().__init__()
self.hidden_size = config.hidden_size

self.self_attn = LlamaAttention(config=config, layer_idx=layer_idx)

self.mlp = LlamaMLP(config)
self.input_layernorm = LlamaRMSNorm(config.hidden_size, eps=config.rms_norm_eps)
self.post_attention_layernorm = LlamaRMSNorm(config.hidden_size, eps=config.rms_norm_eps)

def forward(
...
) -> torch.Tensor:
residual = hidden_states
hidden_states = self.input_layernorm(hidden_states)
# Self Attention
hidden_states, _ = self.self_attn(
...
)
hidden_states = residual + hidden_states

# Fully Connected
residual = hidden_states
hidden_states = self.post_attention_layernorm(hidden_states)
hidden_states = self.mlp(hidden_states)
hidden_states = residual + hidden_states
return hidden_states

#----------------------
#下面是Qwen的前向传播逻辑
class Qwen3DecoderLayer():
def __init__(self, config: Qwen3Config, layer_idx: int):
super().__init__()
self.hidden_size = config.hidden_size

self.self_attn = Qwen3Attention(config=config, layer_idx=layer_idx)

self.mlp = Qwen3MLP(config)
self.input_layernorm = Qwen3RMSNorm(config.hidden_size, eps=config.rms_norm_eps)
self.post_attention_layernorm = Qwen3RMSNorm(config.hidden_size, eps=config.rms_norm_eps)
self.attention_type = config.layer_types[layer_idx]

def forward(
...
) -> torch.Tensor:
residual = hidden_states
hidden_states = self.input_layernorm(hidden_states)
# Self Attention
hidden_states, _ = self.self_attn(
hidden_states=hidden_states,
attention_mask=attention_mask,
position_ids=position_ids,
past_key_values=past_key_values,
use_cache=use_cache,
cache_position=cache_position,
position_embeddings=position_embeddings,
**kwargs,
)
hidden_states = residual + hidden_states

# Fully Connected
residual = hidden_states
hidden_states = self.post_attention_layernorm(hidden_states)
hidden_states = self.mlp(hidden_states)
hidden_states = residual + hidden_states
return hidden_states

MLP层

在MLP层的设计上,LLaMA与Qwen使用的SwiGELU激活+门控制方法,GPT使用GELU激活+Conv1D线性变换的方式。阅读源代码,将两种设计方式绘制了架构图进行对比:

mlp

GPT-2的MLP是一个标准的结构:一个线性层将维度放大,经过GELU激活函数,再由另一个线性层将维度缩小。Llama采用了更先进的SwiGLU,使用三个线性层 (gate_proj, up_proj, down_proj) 而不是两个,gate_proj和up_proj并行作用于输入,然后将gate_proj的输出经过SiLU/Swish激活函数后,作为“门”与up_proj的输出进行逐元素相乘。

1
2
3
4
5
6
7
8
9
10
11
12
13
14
15
16
17
18
19
20
21
22
23
24
25
26
27
28
29
30
31
32
33
#GPT的MLP层
class GPT2MLP(nn.Module):
def __init__(self, intermediate_size, config):
super().__init__()
embed_dim = config.hidden_size
self.c_fc = Conv1D(intermediate_size, embed_dim)
self.c_proj = Conv1D(embed_dim, intermediate_size)
self.act = ACT2FN[config.activation_function]
self.dropout = nn.Dropout(config.resid_pdrop)

def forward(self, hidden_states: Optional[tuple[torch.FloatTensor]]) -> torch.FloatTensor:
hidden_states = self.c_fc(hidden_states)
hidden_states = self.act(hidden_states)
hidden_states = self.c_proj(hidden_states)
hidden_states = self.dropout(hidden_states)
return hidden_states

#----------------------------
#GPT的MLP层
class Qwen3MLPandLlamaMLP(nn.Module):
def __init__(self, config):
super().__init__()
self.config = config
self.hidden_size = config.hidden_size
self.intermediate_size = config.intermediate_size
self.gate_proj = nn.Linear(self.hidden_size, self.intermediate_size, bias=False)
self.up_proj = nn.Linear(self.hidden_size, self.intermediate_size, bias=False)
self.down_proj = nn.Linear(self.intermediate_size, self.hidden_size, bias=False)
self.act_fn = ACT2FN[config.hidden_act]

def forward(self, x):
down_proj = self.down_proj(self.act_fn(self.gate_proj(x)) * self.up_proj(x))
return down_proj

Attention计算的区别

Qwen3相比于Llama和Qwen2,在计算注意力的时候增加了self.q_norm和self.k_norm,起作用是在生成query和key的时候使用,将生成的q和k要经过一次归一化。

attention

self.q_norm和self.k_norm通常是RMSNorm层。它们被应用在Query和Key向量经过RoPE之后,但在它们进行点积运算(Q @ K.T)之前。

在FP16或BF16等低精度浮点数训练下,经过多层计算后,向量中可能会出现极大的或极小的值,导致数值不稳定。Q和K的点积对向量的“长度”(L2范数)非常敏感。如果某些Q或K向量的范数异常大,它们会在Softmax中产生极端接近于1的概率,导致梯度消失,使得模型学习变得困难。

同时,在标准的自回归模型中,每个新的token需要关注前面所有的token。当序列长度达到几万甚至几十万时,计算量和内存占用会变得巨大(复杂度为O(序列长度²)),这使得处理超长上下文非常困难。滑动窗口注意力提出,一个token的语义通常与它最邻近的上下文关系最密切。因此,没有必要让每个token都关注从开头到现在的全部历史Token。

总结

以GPT-2为base model,Llama和Qwen系列模型在架构上基本相似;但是Llama和Qwen系列模型与GPT-2模型在架构细节上有明显的区别。

Llama与Qwen的LayerNorm归一化层都是使用的RMSNorm归一化函数,MLP层的设计上Llama和Qwen系列都使用了门控制机制并使用SwiGELU函数作为激活函数,在数据经过Attention与MLP之前都要经过归一化层,最后经过RMSNorm层后输出。

而GPT-2模型是在位置编码完后经过Dropout层,模型最后输出前也要经过Dropout层,Llama和Qwen系列省去了Dropout层,在架构设计上相比于GPT-2更为简洁。

GPT-2和Llama主要使用的全量注意力方式计算前向传播过程中的Attention;而Qwen2和Qwen3在注意力计算上进行了改进,使用了混合注意力机制;Qwen2引入滑动窗口机制,Qwen3在滑动窗口基础之上,又在计算点积之前加入了query和key的RMSNorm层。

summary

知识点

Qwen与LlaMA中的MLP层和FFN层的作用是什么?两者是一个东西吗?

在Llama和Qwen等Transformer模型的语境下,它们基本上指的是同一个东西。FFN源自开创性论文《Attention Is All You Need》的官方术语。它特指在自注意力(Self-Attention)子层之后那个由两个线性层和一个激活函数组成的模块。

MLP (Multi-Layer Perceptron): 这是一个更通用、更古老的神经网络术语,泛指任何由多个全连接层(通常带有非线性激活函数)组成的网络。

FFN与MLP的作用是:

  1. 增加非线性,提升模型表达能力,Transformer模型中,自注意力计算和线性投影本质上都是线性的(Softmax除外)。如果没有MLP层中的非线性激活函数(如GELU, SiLU/Swish),那么整个Transformer堆叠起来也只不过相当于一个巨大的线性变换,其表达能力将极其有限,无法学习复杂的模式。非线性是“深度”学习之所以强大的根本。
  2. MLP层通常采用一种“扩展-压缩”的结构;在原始的 hidden_size 空间中可能难以分离或理解的复杂特征,在被映射到更高维的 intermediate_size 空间后,可能就变得线性可分或更容易处理了。

GPT模型MLP组件中的Conv1D?

一个kernel_size=1的Conv1D在数学上等价于一个全连接的线性层。为了能直接加载原始的TensorFlow权重文件,他们实现了一个Conv1D来模拟线性层,因为TensorFlow的全连接层权重矩阵的存储方式恰好与PyTorch中Conv1D的权重存储方式(在特定排列下)相匹配,并且与PyTorch的nn.Linear层的权重互为转置


浅谈GPT-2、LlaMA与Qwen架构的对比分析
http://example.com/2025/09/21/浅谈GPT-2、LlaMA与Qwen架构设计的对比分析/
作者
Munger Yang
发布于
2025年9月21日
许可协议